Corporate Governance
Principal Initiatives
The Daifuku Group strives to fulfill its corporate governance responsibility with the aim of ensuring the sustained growth of the Group and creating its medium- to long-term corporate value, based on the key tenets of its management philosophy: “provide the best solutions to benefit the global markets and the development of society” and “focus on healthy, growth-driven global management under a diverse and positive corporate culture.”
| Form of organization | Company with the Audit & Supervisory Board |
|---|---|
| Term of office of Directors stipulated in the Articles of Incorporation | 1 year |
| Chair of the Board of Directors | President and CEO |
| Number of directors | 10 (including 2 outside directors, who are also independent officers) |
| Frequency of Board meetings | Regular: 12 times, Special: 6 times |
| Voluntary committee | Advisory Committee for nominations and remunerations |
| Members and chair of the Advisory Committee | Members: 3 representative directors and 2 outside directors Chair: One of outside directors |
| Frequency of Advisory Committee meetings | 4 times |
| Number of Audit & Supervisory Board members | 5 (including 3 outside members of the Audit & Supervisory Board, who are also independent officers) |
| Frequency of Audit & Supervisory Board meetings | 6 times |
| Independence standards of outside directors and outside members of the Audit & Supervisory Board | Daifuku defines its standards, which are specified in the disclosed Corporate Governance Report, etc. |
| Evaluation of the Board of Directors’ effectiveness | A questionnaire survey of all directors and Audit & Supervisory Board members is conducted concerning the Board of Directors’ effectiveness. Please see the results of the survey. |
| Directors’ remuneration system linked to the medium- to long-term results | In August 2016, the Board Benefit Trust for inside directors and corporate officers, a performance-linked equity compensation plan, was introduced. |
Initiatives for Strengthening Corporate Governance Structure
Daifuku Corporate Governance Guidelines
| Information disclosure on corporate governance |
|---|
|
To develop further as a global corporate entity, the Group believes that it is important to act in accordance with the spirit of Japan’s Corporate Governance Code. As an indicator of this commitment, the Group has established and discloses the Daifuku Corporate Governance Guidelines as the guidepost for fulfilling its corporate governance. For the disclosure based on the Principles of the Corporate Governance Code, please refer to the Guidelines.
Evaluation of the Board of Directors’ effectiveness
Regarding the evaluation of the Board of Directors’ effectiveness, the Company has a basic policy of striving to improve its effectiveness by continuously implementing the PDCA cycle. The Company regards this evaluation survey, conducted since fiscal 2015, as being of considerable importance for deepening the understanding of the Corporate Governance Code and sharing its issues. Going forward, the Company will work to deepen discussion and resolve issues.
1. Evaluation method
- Step 1:
- The Company conducted a questionnaire survey of directors and Audit & Supervisory Board members concerning the Board of Directors’ effectiveness.
- Step 2:
- The results of the survey were analyzed at regular meetings of representative directors, outside directors, and members of the Audit & Supervisory Board, and the evaluation was reported at a meeting of the Board of Directors.
2. Evaluation results
| FY2015 | FY2016 | ||
|---|---|---|---|
| Comprehensive evaluation |
|
► |
|
| Issues |
|
► |
|
Cross-shareholding strategy
- Shares of other listed companies held by Daifuku, including those held as cross-shareholdings, shall be kept to the minimum necessary, in principle. On the other hand, Daifuku has established a firm relationship of trust with its customers through after-sales services as well as the delivery of products. Circumstances, including these trade relations, shall also be taken into consideration when the economic rationale of cross-shareholdings is examined, and the Board of Directors shall determine whether to hold such shares or not.
- With respect to the voting rights as to cross-shareholdings, assessments shall be made individually by the Chief Financial Officer (CFO) by attaching importance to the medium- to long-term improvement of the corporate value of each cross-shareholding partner. Special attention shall be paid to whether the cross-shareholding partner has been tarnished by scandals or has committed an antisocial act. If the cross-shareholding partner should be involved in such circumstances, its approach to improvement shall be confirmed.
Takeover defense measures
With approval at the General Meeting of Shareholders, Daifuku updated its takeover defense measures for the period until the end of the Ordinary General Meeting of Shareholders to be held in June 2018. Even before the expiry of the above period, the Board of Directors shall discuss the necessity and rationality of these measures on an as-needed basis and study the necessity of continuing with or changing the measures through appropriate procedures. Of note, Daifuku has established the Special Committee, with a high degree of independence from the management team. A decision from the Special Committee will be required to trigger takeover defense measures.
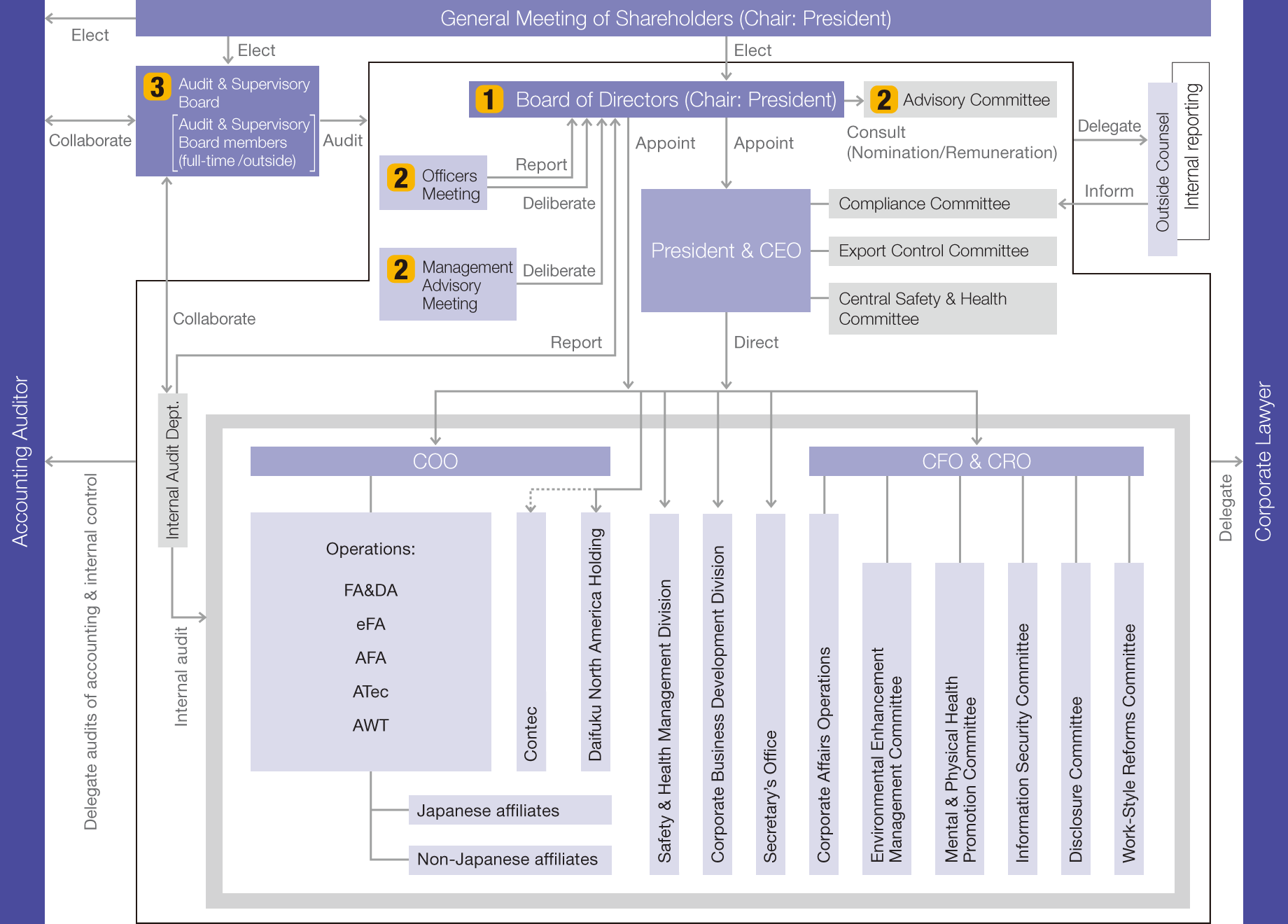
Corporate governance structure (Updated on June 29, 2017)
Board of Directors
The main roles and responsibilities of the Board of Directors shall be to establish the Company’s management philosophy, etc. to determine the strategic direction. It shall undertake constructive discussions about specific management policies, management plans, and other aspects.
System to complement functions of the Board of Directors
• Advisory Committee
Daifuku has a voluntary Advisory Committee to deliberate on the nomination and/or appointment of management team members and the remuneration of management.
The Advisory Committee is comprised of representative directors and outside directors, and meets at least three times a year. The Advisory Committee is chaired by one of the outside directors to ensure its independence and objectivity.
• Officers Meeting
Daifuku adopts a corporate officer system to accelerate management decision making on business execution and strengthen supervising functions of the Board of Directors. The Board of Directors delegates matters other than important matters defined in the Rules of the Board of Directors to the management team, i.e., directors and corporate officers.
With the introduction of the corporate officer system, Daifuku holds officers meetings, with all members of the management team and full-time members of the Audit & Supervisory Board attending and participating in deliberations on the content of business execution.
• Management Advisory Meeting
The Management Advisory Meeting is held to confer important management matters, with directors and full-time members of the Audit & Supervisory Board in attendance. This meeting also seeks the opinions of external specialists on an as-needed basis.
Audit & Supervisory Board
Audit & Supervisory Board members and the Audit & Supervisory Board shall fulfill their duties by stipulating and promoting the effective applications of the Rules of the Audit & Supervisory Board, with regard to the audit of directors’ fulfillment of duties, decisions over resolutions to be submitted to the General Meeting of Shareholders regarding election/dismissal and non-reappointment of the accounting auditor, and others, with due attention to their fiduciary responsibilities to shareholders and with an aim for sustainable growth and medium- and long-term improvement of the corporate value.
Outside directors and outside members of the Audit & Supervisory Board
Two outside directors provide insightful advice and recommendations to the Board of Directors based on their abundant experience and extensive knowledge in international trade laws, corporate legal affairs, finance, and accounting. They also ensure the transparency of management and supervise business execution by the inside directors.
Three outside members of the Audit & Supervisory Board bring diverse perspectives to the Audit & Supervisory Board by exchanging opinions with the full-time members of the Audit & Supervisory Board, attending Board of Directors’ meetings, and gathering information.
To clarify the independence of outside officers, Daifuku meets the provisions provided by stock exchanges and formulates its own requirements of independence. Two outside directors and three outside members of the Audit & Supervisory Board meet the requirements of independence, and the Tokyo Stock Exchange has been notified that they are independent officers.
In addition, to make more-effective use of outside officers, meetings of outside officers, representative directors, and full-time members of the Audit & Supervisory Board are held on a regular basis.
| Name | Independent officer |
Board meeting attendance | Activity | |
|---|---|---|---|---|
| Outside directors | Noboru Kashiwagi | ✓ | Board of Directors: Regular: 12/12 times Special: 6/6 times Management Advisory Meeting: 1/1 times |
Provides insightful advice and recommendations to the Board of Directors based on his abundant experience and extensive knowledge in corporate legal affairs and international trade laws. |
| Yoshiaki Ozawa | ✓ | Board of Directors: Regular: 12/12 times Special: 6/6 times Management Advisory Meeting: 0/1 times |
Provides expert advice and recommendations to the Board of Directors based on his extensive knowledge in finance and accounting and experience working outside of Japan. | |
| Outside members of the Audit & Supervisory Board | Isao Kitamoto | ✓ | Board of Directors: Regular: 12/12 times Special: 6/6 times Audit & Supervisory Board: 5/6 times |
Provides insightful advice and recommendations as a journalist to the Boards, based on extensive experience working outside of Japan. |
| Hiroyuki Torii | ✓ | Board of Directors: Regular: 11/12 times Special: 6/6 times Audit & Supervisory Board: 6/6 times |
Provides insightful advice and recommendations as a journalist to the Boards, based on a wealth of knowledge in the science and technology fields. | |
| Ryosuke Aihara | ✓ | Board of Directors: Regular: 9/9 times Special: 4/4 times Audit & Supervisory Board: 4/4 times |
Provides expert advice and recommendations to the Boards, as a lawyer. |
Performance-linked remuneration system for Board members
At the 100th Ordinary General Meeting of Shareholders in 2016, Daifuku introduced the Board Benefit Trust for inside directors and corporate officers (hereinafter referred to as the “Board members”), a performance-linked equity compensation plan. The Company pays new equity compensation to the Board members within the upper limit of remunerations (not more than 700 million yen a year).
With the introduction of the plan, the Company aims to enhance the motivation of Board members to contribute to the improvement of its business performance in the medium-and-long term and to boosting its corporate value by sharing not only the benefits of rising stock value, but also the risks of a decline in stock prices with its shareholders.
| Number of individuals | Remuneration | |
|---|---|---|
| Directors (Outside directors) | 10 (2) |
562 million yen (30 million yen) |
| Audit & Supervisory Board members (Outside members) |
6 (4) |
98 million yen (30 million yen) |
| Total (Outside officer total) | 16 (6) |
660 million yen (60 million yen) |
| Name | Total remuneration |
|---|---|
| Masaki Hojo | 106 million yen |
| Note: The listing of the total of consolidated remuneration, etc. is restricted to persons with 100 million yen or more. | |
Operation Status of Systems to Secure Business Appropriateness
Compliance
1) Daifuku conducts regular compliance training sessions and provides case studies to foster specific understanding.
2) An external consultation service has been established, with direct access to an external attorney.
3) Daifuku has established and operates various committees, including the Central Safety and Health Committee to promote health and safety activities and the Export Control Committee for the proper conduct of security export controls. In fiscal 2017, the Company has newly established a Work-Style Reforms Committee to promote improvements in the work-life balance of employees.
Risk management framework
Emergency task force training
1) For natural disaster risks, Daifuku continues to develop business continuity plans, manuals and procedures preparation, and training sessions and drills on crises management and disaster prevention. The Company is also introducing a system to confirm the safety of its officers and employees and a system to confirm the operational status of its suppliers in an emergency.
2) Daifuku implements e-learning and e-mail based training to raise their awareness of information security.
System to secure the business appropriateness of the Group
1) Based on changes to matters for decisions by the Board of Directors, Daifuku revised its Subsidiary Management Rules to allow for quicker management decision making at subsidiaries and to clarify rights and responsibilities.
2) Daifuku has formulated its Corporate Code of Conduct as its policy toward organized crime syndicates and other anti-social forces and promotes awareness of the policy. For the prevention of bribery, the Company deepens the establishment and application of anti-bribery rules based on the situations and environments surrounding consolidated subsidiaries and affiliates outside of Japan and proactively conducts internal training sessions.
Audits by the Audit & Supervisory Board members
1) Audit & Supervisory Board members conducted audit and supervisory activities in accordance with audit plans formulated at the beginning of the fiscal year. In the course of their duties, Audit & Supervisory Board members attended key meetings, including Board of Directors’ meetings, and visited to monitor financial activities at various operating divisions in factories, sales offices, and Group companies.
2) Audit & Supervisory Board members participated in evaluation tests, which are conducted by accounting auditors, of developments and operations of the internal control system held in Japan and accompanied audits of inventories, non-Japanese subsidiaries and affiliates, factories, and installation sites, and assessed the effectiveness of these tests and audits.
3) To enhance the effectiveness of auditing, Audit & Supervisory Board members communicated with representative directors, outside directors, members of the Internal Audit Department, and accounting auditors through exchanging opinions.
Internal audits
The Internal Audit Department implemented audits for the Company and other Group companies worldwide, based on the initial audit plan formulated at the beginning of the fiscal year. With respect to the results of audits, an internal audit report was fed back to the audited divisions and submitted to representative directors and relevant officers, including full-time members of the Audit & Supervisory Board.
Consequently, in its fiscal 2016 internal control report, based on the Financial Instruments and Exchange Act of Japan, Daifuku once again evaluated its internal control systems over financial reporting as effective.
Dialogue with Shareholders
To contribute to sustainable growth and the increase of corporate value over the medium-to-long term, the Group shall promote constructive dialogue with shareholders. To vitalize the General Meetings of Shareholders and facilitate the smooth exercise of voting rights, Daifuku participates in a platform operated by ICJ, Inc. for the electronic exercise of voting rights, and issues convocation notices in English. Daifuku also provides occasions for dialogue other than the General Meeting of Shareholders. Events held during fiscal 2016 were as follows.
Ordinary General Meeting of Shareholders
Attendees: 156
Voting rate: 79%
Results briefings for institutional investors
Results briefings for investors: Held 4 times
Global IR tour: 3 times
Meetings with investors: 300 times
Briefings for individual investors
Held 3 times
Participants: 304
Site tour for shareholders
Participants: 202
Satisfaction level: 97%
Information disclosure
The Group aims to realize fair, highly transparent management by being proactive in information provision other than statutory disclosure, not to mention disclosing information appropriately in accordance with legislation. Daifuku has the Disclosure Committee to ensure the timely disclosure of financial results, information related to corporate decisions, and information related to the occurrence of material facts and defines processes by each case.
IR activities
For its shareholders and investors, Daifuku conducts timely and appropriate disclosure of information through its IR (Investor Relations) Department. For securities analysts and institutional investors, Daifuku conducts IR activities, such as quarterly results briefings, additional company information sessions as needed, and conference calls, and responds to individual requests for information through the department. For individual investors, Daifuku broadly pursues transparency through tours of its facilities, various IR events and publications, and timely information disclosure on its website.
